As you will know, the Internet enables communication between millions of connected computers worldwide, but how does the seamless transfer of data happen? Requests for information are transmitted from client computers and mobile devices whose users request services to server computers that hold information and host business applications that deliver the services in response to requests. Thus, the Internet is a large-scale client/server system.

Figure 3.2 shows how the client computers within homes and businesses are connected to the Internet via local Internet service providers (ISPs) which, in turn, are linked to larger ISPs with connection to the major national and international infrastructure or backbones which are managed by commercial organizations such as AT&T, UUNET and Verizon. In the UK, at the London Internet Exchange in the Docklands area of east London, a facility exists to connect multiple backbones of the major ISPs within the UK onto a single high-speed link out of the UK into Europe and to the world. These high-speed links can be thought of as the motorways on the ‘information superhighway’ while the links provided from ISPs to consumers are equivalent to slow country roads.
Globally, there are many submarine cables which form the backbone between countries, which are susceptible to damage, for example in January 2008 a ship’s anchor severed a cable in the Mediterranean resulting in a dramatic slowdown in Internet access for people in India, Sri Lanka, Pakistan and the Middle East.
1. Hosting of web sites and e-business services
While it is possible for companies to manage their own services by setting up web servers within their own company offices, or to use their ISP, it is common practice to use a specialist hosting provider to manage this service. For example, Rackspace (Figure 3.3) describe itself as ‘Europe’s fastest growing hosting company’. Since 2001 Rackspace has been hosting and supporting mission critical web sites, Internet applications, e-mail servers, security and storage services for over 4,000 customers. Rackspace also has US offices.

We will return to the issues of selecting and managing a hosting provider later in this chapter.
2. The Internet timeline
The Internet is only the latest of a series of developments in the way that the human race has used technology to disseminate information. Kampas (2000) identifies ten stages that are part of five ‘megawaves’ of change. The first six stages are summarized in Table 3.2. It is evident that many of the major advances in the use of information have happened within the last hundred years. This indicates that the difficulty of managing technological change is likely to continue. Kampas goes on to speculate on the impact of access to lower-cost, higher-bandwidth technologies.

The history and origin of the Internet as a business tool is surprising since it has taken a relatively long time to become an essential part of business. It started life at the end of the 1960s as the ARPAnet research and defence network in the USA which linked servers used by key military and academic collaborators. It was established as a network that would be reliable even if some of the links were broken. This was achieved since data and messages sent between users were broken up into smaller packets and could follow different routes. Read Gillies and Cailliau (2000) for a detailed description of the history of the Internet.
Although the Internet was subsequently extended worldwide and was used extensively by academic and defence communities, it has only recently been catapulted into mainstream business and consumer use. Activity 3.2 examines this relatively slow development.
It is the advent of the World Wide Web, which was invented by Tim Berners-Lee of CERN to help share research easily, that is responsible for the massive growth in business use of the Internet. (See Berners-Lee (1999) for a description of the invention of the web.) The World Wide Web provides a publishing medium which makes it easy to publish and read information using a web browser and also to link to related information. (See section Web Technology p. 124.)
3. Just how big is the Internet?
In Chapter 4, we will see that, according to the ClickZ compilations (www.clickz.com/stats/), there are over one billion Internet users worldwide; but how big is the infrastructure they are accessing? One measure is the number of web servers. Netcraft has regularly surveyed the servers since 1995 to give a picture of the growth of the Internet through time (Figure 3.5). The first survey it ran, launched in 1995, found only 18,957 sites, but by August 2008, there were 176 million! Note that Netcraft measures registered domains or Internet IP addresses (explained later in this chapter). Some of these domains may not be active with regularly updated content, as the chart shows.
Another way at looking at the scale of the Internet is to look at the number of pages indexed by search engines.
Google Indexes 1 trillion URLs equivalent to 50,000 times larger than the US road network
A good indication of the size of the web is the number of pages indexed by Google. The first index by Google in 1998 found 26 million pages (Figure 1.1).

Google doesn’t index every page since many pages are duplicates or ‘web spam’ used to mislead the search engine and its users in the rankings. However, the number of pages visited by its main crawler or robot GoogleBot reached over 1 trillion in 2008 according to Google (2008). That’s 1,000,000,000,000 pages!
In their blog posting Google engineers explain:
Google downloads the web continuously, collecting updated page information and reprocessing the entire web-link graph several times per day. This graph of one trillion URLs is similar to a map made up of one trillion intersections. So multiple times every day, we do the computational equivalent of fully exploring every intersection of every road in the United States. Except it’d be a map about 50,000 times as big as the US, with 50,000 times as many roads and intersections.
Google no longer publishes the number of pages indexed on its home page, perhaps due to accusations that it is ‘evil big brother’; however, it is generally reckoned to exceed 10 billion.
4. Intranets and extranets
In Chapter 1, illustrated by Figure 1.4, we introduced the concept of intranets and extranets.
4.1. Intranet applications
Intranets are used extensively for supporting sell-side e-commerce from within the marketing function. They are also used to support core supply-chain management activities as described in the next section on extranets. A marketing intranet has the following advantages:
- Reduced product lifecycles – as information on product development and marketing campaigns is rationalized we can get products to market faster.
- Reduced costs through higher productivity, and savings on hard copy.
- Better customer service – responsive and personalized support with staff accessing customers over the web.
- Distribution of information through remote offices nationally or globally.
Intranets are also used for internal marketing communications since they can include the following types of information:
- Staff phone directories;
- Staff procedures or quality manuals;
- Information for agents such as product specifications, current list and discounted prices, competitor information, factory schedules, and stocking levels, all of which normally have to be updated frequently and can be costly;
- Staff bulletin or newsletter;
- Training courses.
Intranets can be used for much more than publishing information, as shown in Box 3.1. Web browsers also provide an access platform for business applications which were traditionally accessed using separate software programs. This can help reduce the total cost of ownership (TCO) of delivering and managing information systems. Applications delivered through a web-based intranet or extranet can be cheaper to maintain since no installation is required on the end-user’s PC, upgrades are easier and there are fewer problems with users reconfiguring software on their PC. For example, at Chrysler Corporation the Dashboard intranet aims to increase the productivity of 40,000 employees by simplifying information access while reducing TCO. Applications include tools for workgroups to collaborate on projects, self-service human resources (e.g. to book a holiday or arrange a job review), financial modelling tools and a vehicle-build tracking system. More traditional information is available to competitive intelligence, company news and manufacturing quality statistics.
In addition to these ‘classical’ uses of intranets, intranet developer Odyssey (www.odyssey-i.com) identifies some less common intranet applications which involve internal communications:
- Employee incentive scheme. Companies reward the best employees according to anonymous voting by their peers. At the end of each quarter, prizes such as DVD players and televisions are awarded.
- Text messaging. A distribution company keeps in touch with its sales staff and drivers through enabling staff to contact colleagues who are ‘on the road’ using SMS text messaging.
- Holiday booking. A workflow system forwards holiday requests to the relevant manager and informs the applicant automatically. Team managers can also check on the intranet when people within their group have booked holidays.
- Resource booking. Viewing and making bookings of meeting rooms is another simple application that can save time.
- News screen. Displaying the company’s latest news and most recent achievements on a dedicated screen can give a focal point to a waiting room or foyer area.
- Integrated external resources. Route planning, mapping or traffic news sites can be integrated into the intranet to save time for staff. One example of this is a housing authority that stores its list of properties on the intranet. Each house has a link to a mapping site (e.g. Multimap multimap.com), which will display the location of the property based on its postcode).
The management challenges of implementing and maintaining an intranet are similar to those of an extranet. In the next section, we examine five key management issues of extranets. Each of these issues also applies to intranets.
A suitable technology is also required to enable staff to manage their own content. For large sites, it is not practical for all changes to web content to be sent through to a webmaster to update the pages. Think about a large site such as the BBC site (www.bbc.co.uk) which has over 80 million pages indexed in Google (according to the Advanced Search syntax ‘site:www.bbc.co.uk’ which returns all pages in Google’s main index from the site). Many of these pages are news stories which must be updated in real time. The only practical method is to provide journalists and other content providers with access to a system which allows them to add and edit web pages. Such a system is known as a content management system (CMS). As explained in more detail in Chapter 12, a CMS is a means of managing the updating and publication of information on any web site, whether intranet, extranet or Internet.
4.2. Extranet applications
Although an extranet may sound complex, from a user point of view it is straightforward. If you have bought a book or CD online and have been issued with a username and password to access your account, then you have used an extranet. This is a consumer extranet. Extranets are also used to provide online services which are restricted to business customers. If you visit the Ifazone (www.ifazone.com) extranet of financial services company Standard Life, which is designed for the independent financial advisers who sell its products, you will see that the web site only has three initial options – log-in, register and demonstrations. The Ifazone extranet is vital to Standard Life since 90 per cent of business is now introduced through this source. This usage of the term ‘extranet’, referring to electronic business-to- business communications is most typical (see for example, Vlosky et al., 2000). Hannon (1998) concurs, and also notes the relationship of extranets with intranets, describing an extranet as
any network connected to another network for the purpose of sharing information and data. An extranet is created when two businesses connect their respective intranets for business communication and transactions.
Dell Premier is an example of a business customer extranet for a large corporation. You can read how Dell positions the benefits in the mini case study. The system helps Dell encourage customer loyalty to Dell since once integration occurs customers are less likely to change suppliers due to switching costs. It is an example of ‘soft lock-in’ which we introduced in Chapter 1. Dell also encourages consumers to make suggestions about new products through its IdeaStorm (www.ideastorm.com) service for which customers have to be registered to add comments, so could be considered as a form of extranet although Dell Premier is a better example since it shows how a service can be provided continuously.
Vlosky et al. (2000) refer to these business benefits of an extranet:
- Information sharing in secure environment. Information needed to support business through a range of business partners can be shared using an extranet. Vlosky et al. (2000) give the example of advertising agency Saatchi using an extranet to allow their advertisers to access draft advertising material during a project. Information for suppliers is often shared by providing a log-in to a database which shows demand for products.
- Cost reduction. Operating processes can be made more efficient through an extranet. The example given by these authors is Merisel, a $3.5 billion computer hardware reseller reducing its order processing costs by 70%. Such cost reductions are achieved by reducing the number of people involved in placing orders and the need to rekey information from paper documents.
- Order processing and distribution. The authors refer to an ‘electronic integration effect’. For example, an extranet can connect a retailer’s point of sales terminals to a supplier’s delivery system, ensuring prompt replenishment of goods sold. This potentially means less lost sales because of out-of-stock items and a lower inventory holding is needed.
- Customer service. Improving levels of service is one of the main benefits of the Premier Dell.com extranet described above although it also has the other benefits listed above. Distributors or agents of companies can also find information such as customized pricing or advertising materials. For example, 3M provides open web access to individual customers to find information about its office products such as Post-it notes and transparent films (3m.com/uk/office), but it also offers an extranet for distributors such as Spicers (www.spicers.net) and Euroffice (www. euroffice.co.uk).
Many of the management issues involved with managing extranets are similar to those for intranets. These are five key questions that need to be asked when reviewing an existing extranet or when creating a new extranet:
- Are the levels of usage sufficient? Extranets require a substantial investment, but as with a public-facing web site, efforts need to be made to encourage usage since we are asking the users of the service to change their behaviour. It is in the organization’s interest to encourage usage, to achieve a return on their investment and achieve the cost savings and efficiencies intended. Take the example of the Standard Life Ifazone referred to above. Many financial advisers may be comfortable with their existing way of selling products using the phone and post. Education will be needed to explain the benefits of the extranet and incentives such as increased commission may also be used.
- Is it effective and efficient? Controls must be put in place to assess how well it is working and improve its performance. Return on investment should be assessed. For example, visitors levels can be measured for different types of audiences and the level of usage for accessing different types of information can be assessed. The direct and indirect cost savings achieved through each extranet transaction can be calculated to help assess effectiveness. For example, 3M, manufacturer of many products including office products such as Post-it notes, has an extranet to connect to the office supply retailers (see 3m.com/uk/easy). Retailers download the latest price lists and promotional information such as product pictures. Each digital download represents a significant saving in comparison to shipping physical items to the retailer.
- Who has ownership of the extranet? Functions with an interest in an extranet include IT (technical infrastructure), Finance (setting payments and exchanging purchase orders and invoices), Marketing (providing marketing materials and sales data to distributors or providing services to customers) and Operations Management (exchanging information about inventory). Clearly the needs of these different parties must be resolved and management controls established.
- What are the levels of service quality? Since an extranet will become a vital part of an organization’s operating process, a problem with the speed or availability of the extranet could cause loss of a lot of money; it is arguably more important than the public-facing Internet site.
- Is the quality of the information adequate? The most important attributes of information quality is that it is up-to-date and accurate. Vlosky et al. (2000) point out the importance of liability if information is inaccurate or the extranet crashes.
It will be seen in Chapter 6 that extranets are used extensively to support supply chain management as resources are ordered from suppliers and transformed into products and services delivered to customers. At Marshall Industries, for example, when a new customer order is received across the extranet it automatically triggers a scheduling order for the warehouse (transferred by intranet), an order acknowledgement for the customer and a shipping status when the order is shipped (Mougayer, 1998). To enable different applications within a company such as a sales ordering system and an inventory control system to interoperate with each other and databases in other companies, requires an internal company intranet to be created that can then communicate across an extranet with applications on another company intranet. To enable different applications on the intranet to communicate, middleware is used by systems integrators to create links between organizational applications or between different members of a supply chain. For example, within a supply chain management system, middleware will translate requests from external systems such as a sales order so they are understood by internal systems (relevant fields are updated in the database) and then it will trigger follow-up events to fulfil the order.
This middleware technology that is used to connect together different business applications and their underlying databases across extranets is now also referred to as enterprise application integration (EAI) (Internet World, 1999). Such applications include a sales-order processing system and a warehousing system. It now also includes software programs from different organizations.
A final example of the use of an extranet on a global basis is that of Mecalux (www.mecalux.com). Mecalux, based in Barcelona, is involved in the design, manufacture and assembly of storage systems, from the simple slotted angle rack to sophisticated selfsupporting warehouses. Since it was formed in 1996, the company has expanded and has offices in Argentina, Germany, the UK, France, Portugal, Singapore and Mexico. One of the challenges of this expansion was to improve communications between its representatives around the world and to supply them with the information needed to improve customer service. The management team decided they wanted to create a paperless company where information flows freely in all locations around the world. This makes it easier for the engineers to have the information necessary to respond to any customer’s requirements. The extranet created to solve this problem has, for example, enabled representatives in Singapore to tap into data held on the server in Spain to check the availability of the product and get the specifications (such as measurements and price) to a local customer in the shortest possible timeframe. The solution also permits technicians and engineers to collaborate on ideas and work together on future designs from anywhere in the world.
4.3. Firewalls
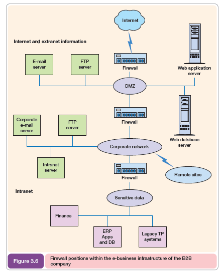
Firewalls are necessary when creating an intranet or extranet to ensure that outside access to confidential information does not occur. Firewalls are usually created as software mounted on a separate server at the point where the company is connected to the Internet. Firewall software can then be configured to only accept links from trusted domains representing other offices in the company. A firewall has implications for e-marketing since staff accessing a web site from work may not be able to access some content such as graphics plug-ins.
The use of firewalls within the infrastructure of a company is illustrated in Figure 3.6. It is evident that multiple firewalls are used to protect information on the company. The information made available to third parties over the Internet and extranet is partitioned by another firewall using what is referred to as the ‘demilitarized zone’ (DMZ). Corporate data on the intranet are then mounted on other servers inside the company.
The design of security measures for e-business is reviewed in the Focus on security design (Chapter 11, p. 652).
4.4. Encouraging use of intranets and extranets
Although intranets and extranets have many benefits for the business, they often represent a change to existing methods of working for business people. As such, encouraging their usage is often a challenge. In many ways, this challenge is similar to encouraging customers to use open-access web sites. A common issue with intranets is that they may be launched to a great fanfare, but, if their content is neglected, their usage will dwindle. Common warning signs identified in the KM Column (2002) are:

- Staff usage of the intranet is low, and not growing.
- The majority of content is out-of-date, incomplete or inaccurate.
- The intranet is very inconsistent in appearance, particularly across sections managed by different groups.
- Almost all information on the intranet is reference material, not news or recent updates.
- Most sections of the intranet are used solely to publicize the existence of the business groups within the organization.
To explore solutions to limited usage of intranets and extranets, complete Activity 3.3.
Source: Dave Chaffey (2010), E-Business and E-Commerce Management: Strategy, Implementation and Practice, Prentice Hall (4th Edition).

Keep up the excellent work, I read few content on this site and I believe that your website is real interesting and has got sets of excellent information.